Archivio rumore
Euclide Sicurezza Cantieri mette a disposizione un archivio completo per la valutazione del rischio da esposizione a rumore nelle attività edili, suddiviso per gruppi omogenei di lavoratori.
L'archivio deriva dallo studio del Comitato Paritetico Territoriale di Torino e Provincia, pubblicato nel volume "Conoscere per Prevenire". È concesso in licenza d'uso a Geo Network per Euclide Sicurezza Cantieri.
Detto archivio è stato concesso in licenza d'uso a tempo indeterminato a Geo Network per l'utilizzo nel software Euclide Sicurezza Cantieri. Copia cartacea dell'archivio è contenuta nel volume suddetto, pubblicato da EDILSCUOLA S.r.l. (Strada del Drosso, 110/9 - 10135 Torino - tel. 011 3400209 - e-mail: edilscuola@edilscuola.it) ed acquistabile direttamente da quest'ultima.
I dati consentono di generare il Rapporto di valutazione dell'esposizione dei lavoratori al rumore, in conformità al Titolo VIII, Capo II, artt. 187-198 del D. Lgs. 81/2008.
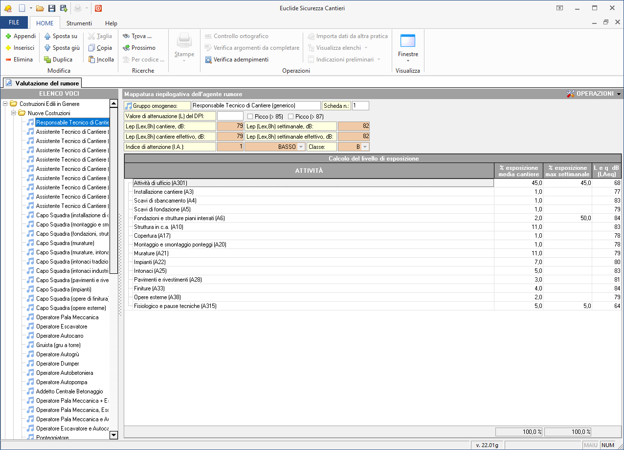
Per ogni gruppo omogeneo di lavoratori sono indicate le attività svolte abitualmente con le relative percentuali di esposizione (giornaliera e settimanale) ed il livello L e q dB (LAeq).

Sulla base dei dati indicati nell'analisi dell'esposizione al rumore, vengono automaticamente calcolati:
- Lep (Lex,8h) giornaliero
- Lep (Lex,8h) settimanale
- Lep (Lex,8h) effettivo giornaliero
- Lep (Lex,8h) effettivo settimanale
- pressioni acustiche di picco (ppeak)
- l'indice di attenzione al rischio rumore (I.A.) calcolato secondo la tabella “Fasce di appartenenza al rischio rumore” più avanti riportata
- classe di appartenenza (che deve essere indicata nel Piano operativo di sicurezza)

Nota
Per i calcoli dei valori effettivi è necessario inserire il valore di attenuazione (L) del DPI utilizzato (es. 15 per una cuffia, 12 per un archetto).
Le operazioni
Nel pulsante OPERAZIONI e nel popup menu associato al tasto destro del mouse, sono disponibili le seguenti operazioni.
| Funzione | Operazione effettuata |
|---|---|
| Copia | Permette di copiare l'elemento selezionato dell'archivio |
| Incolla | Permette di incollare l'elemento precedentemente copiato |
| Duplica | Permette di duplicare l'elemento selezionato |
| Elimina | Permette di eliminare - in maniera irreversibile - l'elemento selezionato |
| Appendi record da completare | Consente di aggiungere un nuovo record alla fine della lista dell'archivio |
| Modifica relazione introduttiva | Consente di modificare la relazione introduttiva che sarà poi inclusa nel documento finale |
| Chiudi tutto | Consente di chiudere completamente la struttura ad albero dell'archivio, nascondendo tutte le categorie e sottocategorie |
| Espandi tutto | Consente di espandere completamente la struttura ad albero dell'archivio, mostrando tutte le categorie, sottocategorie e voci dettagliate. L'operazione può richiedere alcuni secondi in presenza di archivi complessi |