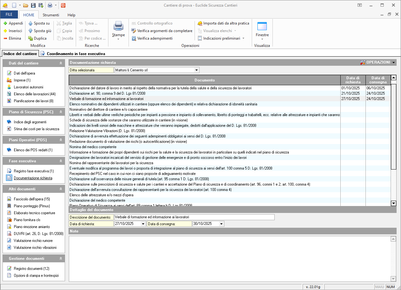
Documentazione richiesta
Tramite questa funzionalità è possibile specificare per ogni impresa e/o lavoratore autonomo presente in cantiere l'elenco della documentazione richiesta con indicazione della data di richiesta stessa e della data dell'eventuale consegna.
Tramite le funzioni di stampa, richiamabili con il popup menu associato al tasto destro del mouse o con il pulsante OPERAZIONI, è possibile avere un report con l'indicazione di tutta la documentazione, della sola documentazione richiesta o della sola documentazione non consegnata.
L'elenco della documentazione standard è modificabile, per tutti i documenti creati da quel momento in poi, tramite la funzione Documentazione richiesta del menu Strumenti | Archivi di sistema.
