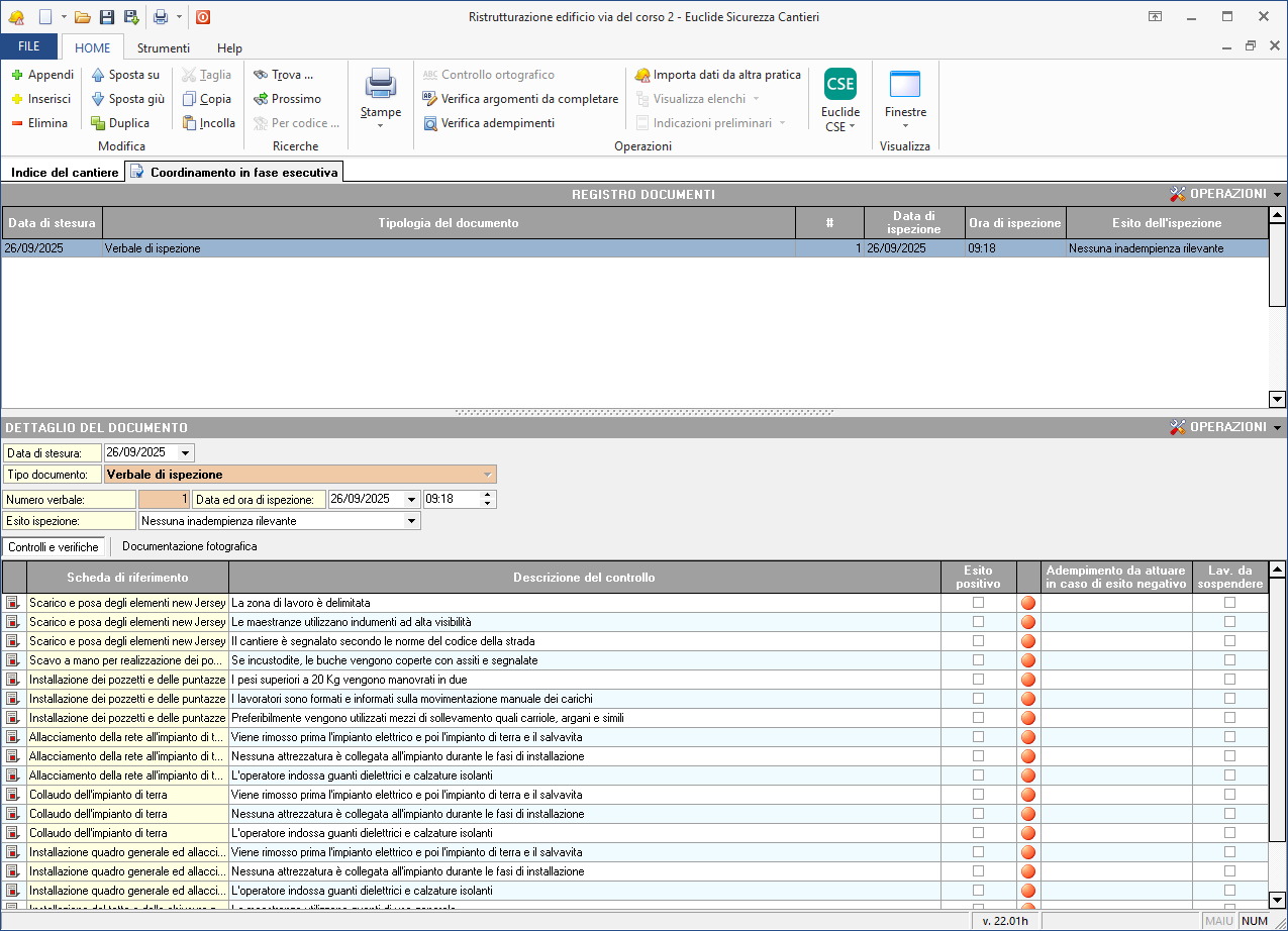
Registro fase esecutiva
Il Registro del coordinamento in fase esecutiva di Euclide Sicurezza Cantieri consente di stampare una check list preventiva con tutti i controlli e le verifiche da effettuare, di registrare le attività svolte in cantiere e di redigere i seguenti documenti:
- Verbale di ispezione
- Verbale di ispezione da check list di cantiere
- Contestazione all'impresa di inadempienza
- Segnalazione al committente di inadempienza
- Comunicazione all'ASL di mancato adempimento
- Ordine di sospensione per gravi pericoli
- Ripresa dei lavori
- Check list di cantiere
- Annotazione generica
- Comunicazione di servizio
- Revisione del Piano di Sicurezza e Coordinamento
- Richiesta di integrazione del Piano Operativo di Sicurezza
Ogni elemento del Registro (ad esclusione della Revisione del piano di sicurezza e coordinamento) permette la composizione di un documento attraverso un testo base correlato. La gestione e la modifica dei modelli può avvenire tramite la funzione Modifica testi base del menu Strumenti.
È possibile integrare nuovi testi base salvando i file nella cartella TESTIBASE2011\FASE ESECUTIVA\ALTRI DOCUMENTI (tipicamente C:\Geonet\Euclide494\TESTIBASE2011\Fase esecutiva\Altri modelli).

L'esito dell'ispezione può assumere i valori:
Le lavorazioni erano sospese
Nessuna inadempienza rilevante
Riscontrate modeste inadempienze
Riscontrate inadempienze (artt. 71, 94, 95, 96, 100)
Presenti gravi pericoli
I primi due casi non richiedono ulteriori dati e non generano, normalmente, altri adempimenti a carico del Coordinatore.
Se l'esito dell'ispezione è Riscontrate modeste inadempienze è possibile specificare:
- l'impresa inadempiente.
- la descrizione delle inadempienze riscontrate.
A discrezione del Coordinatore è possibile emettere una COMUNICAZIONE DI SERVIZIO ALL'IMPRESA al fine di segnalare per iscritto le inadempienze stesse.
Se l'esito dell'ispezione è Riscontrate inadempienze (artt. 71, 94, 95, 96, 100), si è di fronte ad una delle inadempienze che possono portare alla sospensione dei lavori e/o alla risoluzione del contratto con l'Impresa.
Al momento della stesura del Verbale è necessario specificare:
- l'impresa inadempiente.
- le inadempienze riscontrate, selezionabili da un elenco (visualizzabile per intero cliccando sull'etichetta Inadempienze riscontrate).
Il Coordinatore è tenuto in questo caso ad inviare una CONTESTAZIONE ALL'IMPRESA DI INADEMPIENZA e una SEGNALAZIONE DI INADEMPIENZA AL COMMITTENTE/RESPONSABILE DEI LAVORI, proponendo (a) una sospensione di una o più lavorazioni (b) l'allontanamento dell'impresa (c) la risoluzione del contratto.
Se il committente/responsabile dei lavori non avrà nel frattempo provveduto in alcun modo, il Coordinatore dovrà inviare alla ASL competente una COMUNICAZIONE DI MANCATO ADEMPIMENTO. Se, al contrario, egli avrà provveduto alla sospensione dei lavori, questi ultimi potranno riprendere dopo una PROPOSTA DI RIPRESA DEI LAVORI inviata dal Coordinatore al Committente Responsabile dei Lavori ed una RIPRESA DEI LAVORI ordinata dal Committente/Responsabile dei Lavori all'Impresa.
Nel caso l'esito dell'ispezione sia Presenti gravi pericoli, è necessario specificare:
- l'impresa inadempiente.
- la descrizione dei gravi pericoli riscontrati.
- le lavorazioni soggette a sospensione immediata.
Il Coordinatore è tenuto a sospendere immediatamente le lavorazioni oggetto di gravi inadempienze. Le lavorazioni potranno riprendere soltanto quando (a) le cause che hanno imposto la sospensione siano cessate (b) si sia provveduto alla messa in sicurezza delle lavorazioni.
Tutti gli altri elementi del Registro in fase esecutiva richiedono di specificare:
- la data e l'ora dell'annotazione nel registro.
- l'eventuale verbale di riferimento.
- i dati necessari per la stampa del documento stesso.
In particolare, specificando il verbale di riferimento, verranno riportati nel nuovo documento tutti i dati contenuti nel verbale stesso, senza necessità di ridigitare alcunché.
Le operazioni
Dal pulsante OPERAZIONI così come anche dal popup menu associato al tasto destro del mouse, è possibile effettuare le seguenti operazioni:
| Funzione | Descrizione |
|---|---|
| Appendi | Permette di inserire un nuovo documento |
| Elimina | Permette di eliminare il documento selezionato |
| Stampa | Permette di stampare il documento selezionato |
Composizione documenti
Tramite la funzione Stampa sopra descritta, avviabile anche con un doppio clic del mouse, è possibile stampare appunto il documento selezionato.
Ogni volta che si avvia la funzione, se il documento è già stato precedentemente composto e salvato, il programma chiede se si desidera aprire il file esistente oppure rigenerarlo.

Funzionalità Euclide CSE
Dal pulsante Euclide CSE, presente nel menu principale HOME, è possibile effettuare le seguenti operazioni:
| Icona | Funzione | Operazione effettuata |
|---|---|---|
| Carica check list su Euclide CSE | Permette di importare una check list in Euclide CSE | |
| Crea verbale di ispezione da check list di Euclide CSE | Permette di generare automaticamente un verbale di ispezione a partire dalle risposte fornite nella check list (spuntate, compilate o annotate) di Euclide CSE. Nota: nel caso vengano rilevate delle verifiche in cui sono stati impostati i valori "Da Analizzare" o "Non applicabile", prima di procedere alla creazione del verbale d'ispezione, sarà necessario effettuare ulteriori analisi | |
| Informazioni sul cantiere di Euclide CSE collegato | Questa funzione permette di visualizzare le informazioni relative al cantiere collegato | |
| Annulla collegamento a cantiere di Euclide CSE | Questa funzionalità interrompe il collegamento tra il Registro documenti di Euclide Sicurezza Cantieri e il progetto di Euclide CSE | |
| Avvia Euclide CSE | Questa funzionalità permette di avviare Euclide CSE | |
| Consulta la documentazione | Questa funzione permette di aprire la documentazione di Euclide CSE | |
| Richiedi le credenziali di accesso ai servizi cloud | Tramite questa funzionalità è possibile richiedere le credenziali di accesso per Euclide CSE |
Nel pulsante OPERAZIONI e nel popup menu associato al tasto destro del mouse, oltre alla già descritta funzione Annulla collegamento a cantiere di Euclide CSE, è disponibile la voce Aggiorna check list su Euclide CSE, che consente di caricare e aggiornare la check list su Euclide CSE.