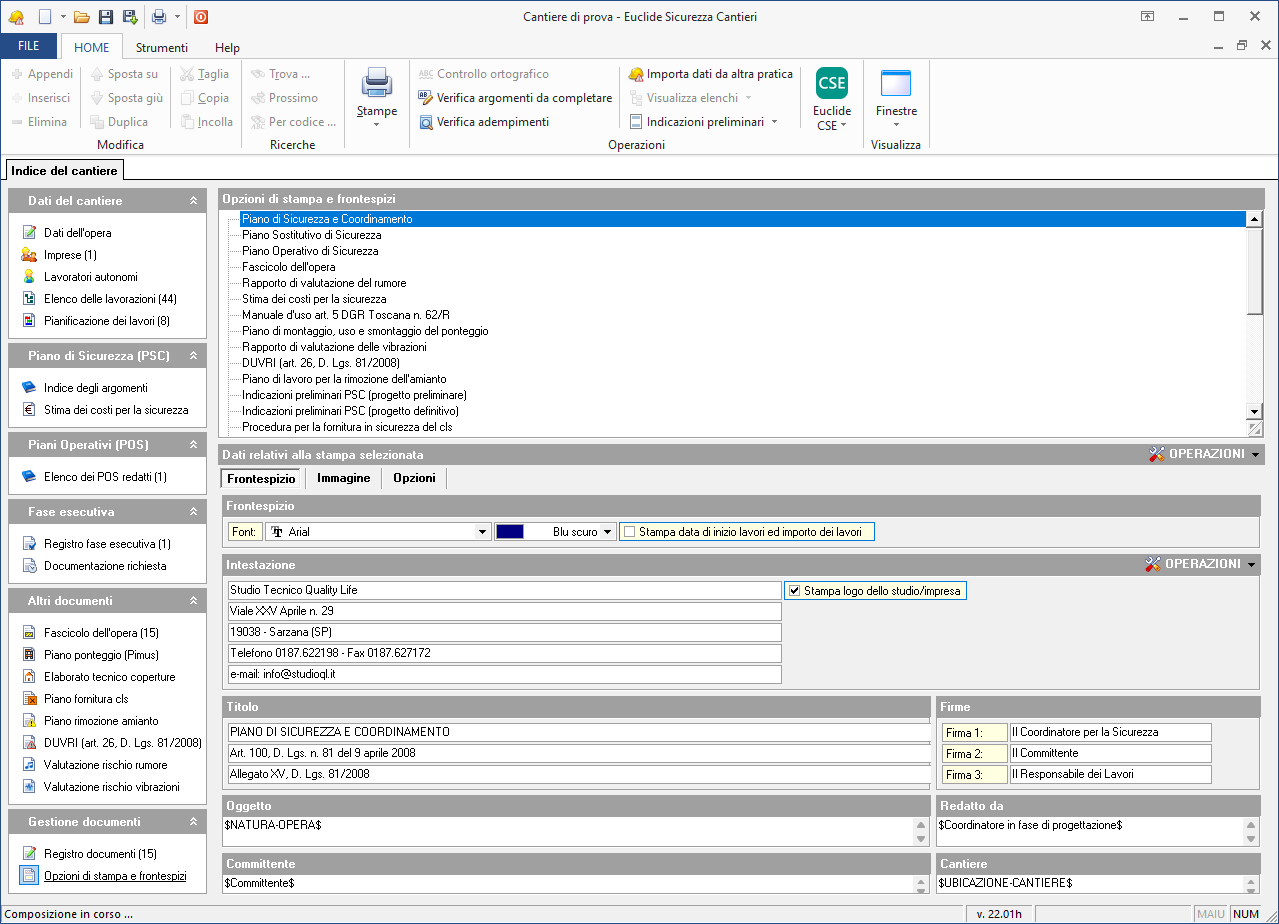
Opzioni di stampa e frontespizi
Questa sezione è relativa alla personalizzazione e la gestione del frontespizio e delle impostazioni di stampa dei documenti.

Principali funzionalità
Nel pulsante OPERAZIONI sono disponibili le seguenti funzioni:
Utilizza queste opzioni per tutte le stampe, applica le impostazioni attuali (frontespizio, immagine, opzioni grafiche, font, ecc.) a tutte le tipologie di stampe relative al cantiere.Preleva opzioni da impostazioni globali, consente di importare le configurazioni generali e applicarle a:- la stampa selezionata
- tutte le stampe del progetto
Preleva intestazione da archivio: compila in modo automatico i campi dell'intestazione del frontespizio utilizzando i dati presenti nell'archivio intestazioni.
Personalizzazioni
Stampa data di inizio lavori ed importo dei lavori: inserisce nel frontespizio il riquadroDATI CONTRATTUALIcon la data di inizio e l'importo dei lavori (valori da indicare nella sezione Dati dell'opera).Stampa logo dello studio/impresa: aggiunge nel frontespizio il logo identificativo dello studio modificabili dalla funzione Impostazioni del menu principaleStrumenti.Stampa descrizione breve: disponibile solo per la stampa della stima dei costi della sicurezza, consente di riportare la descrizione breve delle singole voci al posto di quella estesa.Stampa prezzario di riferimento: disponibile solo per la stampa della stima dei costi della sicurezza, permette di indicare, accanto al codice tariffa, il prezzario di riferimento della voce.Stampa voci con quantità pari a zero: disponibile solo per la stampa della stima dei costi della sicurezza, consente di includere anche le voci con quantità pari a zero.Stampa dicitura scheda per integrazione POS: disponibile solo per la stampa del PSC, aggiunge in calce alle fasi lavorative la dicitura: "Qualora l'impresa ritenga di effettuare le lavorazioni diversamente dalla presente scheda, la integrerà/sostituirà all'interno del proprio Piano Operativo di Sicurezza"
Approfondimenti
Come è possibile modificare l'intestazione in tutti i documenti da stampare?