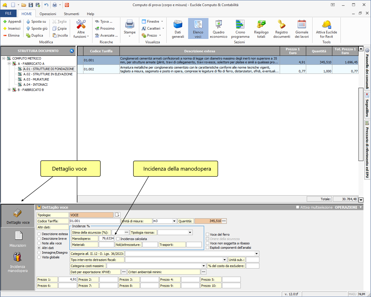
Incidenza della manodopera
Nel progetto esecutivo è prevista la redazione del quadro dell'incidenza percentuale della quantità di manodopera, che può essere generato con Euclide Computo & Contabilità.
Sono disponibili cinque metodi per il calcolo della percentuale di incidenza della manodopera.
Valore imputato direttamente
È possibile inserire direttamente il valore dell'incidenza percentuale della manodopera selezionando la pagina Dettaglio voce | Altri dati e compilando il campo Incidenza della manodopera (%). In questo caso, il flag Incidenza calcolata deve essere disattivato.

Valore prelevato da un listino prezzi
Alcuni listini prezzi vengono distribuiti con il valore dell'incidenza percentuale della manodopera già preimpostato. In questi casi, all'inserimento della voce, il programma acquisisce automaticamente anche la percentuale di incidenza.

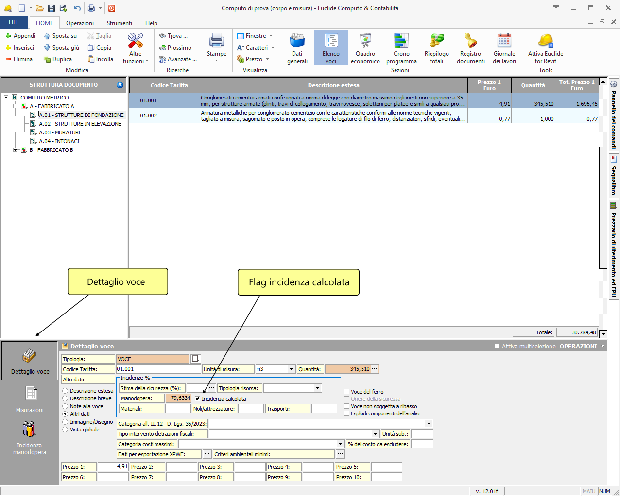
Valore calcolato dall'analisi dei prezzi
L'incidenza della manodopera può essere calcolata prelevando i valori delle risorse (materiali, noli e trasporti) direttamente da un'analisi prezzi già esistente, tramite la funzione Preleva valori da analisi dei prezzi disponibile dal pulsante OPERAZIONI.

Valore prelevato dalla tabella DM 11 dicembre 1978
È possibile prelevare i valori percentuali delle risorse facendo riferimento alle tabelle del DM 11 dicembre 1978, tramite la funzione Preleva valori da tabella DM 11 dicembre 1978 dal pulsante OPERAZIONI.

Valore calcolato tramite la determinazione n. 37/2000
L'incidenza percentuale della manodopera può essere calcolata anche secondo la determinazione n. 37/2000.
Secondo questa modalità, il calcolo della manodopera (MO) si basa su sette componenti:
Prezzo unitario (P)Utile d'impresa (U)Spese generali (SG)Spese della sicurezza (S)Materiali (M)Noli (N)Trasporti (T)
Il valore della manodopera viene ricavato dalla differenza tra il prezzo unitario e la somma degli altri componenti:
MO = P – (U + SG + S + M + N + T)
Per utilizzare questa modalità, il flag Incidenza calcolata deve essere attivo.

I valori relativi a:
Utile d'impresa (U)Spese generali (SG)Spese della sicurezza (S)
devono essere impostati tramite la funzione Strumenti | Impostazioni.

Le percentuali preimpostate sono:
- 10% per l'
Utile d'impresa - 14% (media fra 13% e 15%) per le
Spese generali
I valori relativi alle risorse:
Materiali (M)Noli (N)Trasporti (T)
devono essere indicati per ciascuna voce nella sottopagina Incidenza manodopera. Questi valori possono essere espressi:
- Inserendo una percentuale (metodo consigliato)
- Inserendo direttamente l'importo
Per modificare questa impostazione è disponibile la pagina Calcolo incidenza manodopera della funzione Strumenti | Impostazioni.